Procesos
estratégicos

Procesos
misionales

Procesos
de gestión

Procesos
de apoyo

Proccesos
de
control interno

Procesos
de
paz

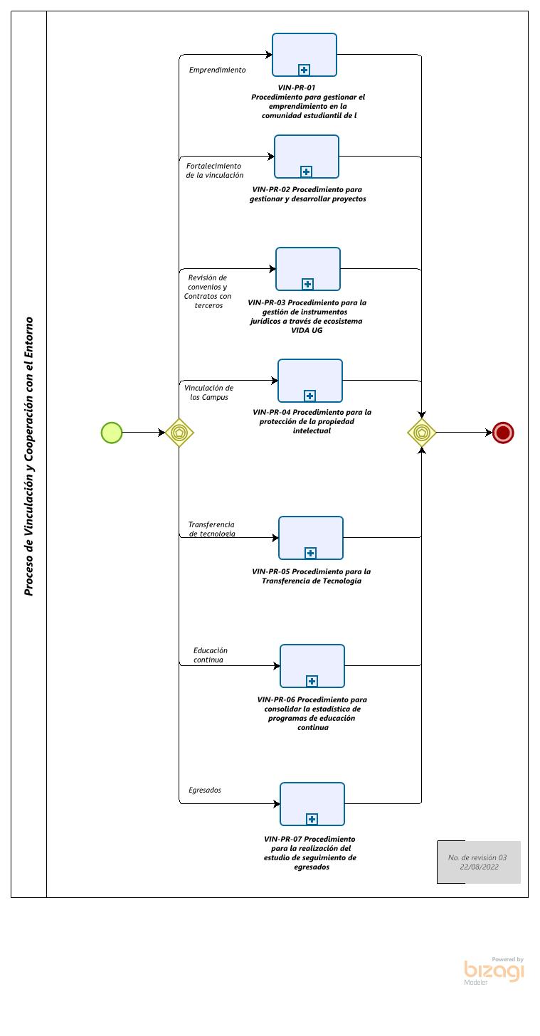
PRO-VIN Proceso de Vinculación, Innovación, Desarrollo y Aplicación del conocimiento

Sistema

VIN-PR-01

Procedimiento para gestionar la innovación y el emprendimiento en la comunidad estudiantil de la UG

VIN-PR-02

Procedimiento para gestionar y desarrollar proyectos

VIN-PR-03

Procedimiento para la gestión de instrumentos jurídicos a través del ecosistema VIDA UG

VIN-PR-04

Procedimiento para la protección de la propiedad industrial

VIN-PR-05

Procedimiento para la transferencia de tecnología

VIN-PR-06

Procedimiento para la implementación de experiencias de aprendizaje ordinaria de Educación Continua

VIN-PR-07

Procedimiento para la realización del estudio del seguimiento de egresados

VIN-PR-08

Procedimiento para la implementación de experiencias de aprendizaje emergentes de Educación Continua