siguientes
Sistema Integral para la Gestión
de Procesos Institucionales
de la Universidad de Guanajuato
Procesos
estratégicos
Procesos
misionales
Procesos
de gestión
Procesos
de apoyo
Procesos
de
control interno
Procesos
de
paz
PROCESOS
Misionales
PRO-TRA Proceso de Trayectoria Académica del Estudiante
PRO-TRE Proceso Administrativo de Trayectoria Escolar
Certificado en ISO:9001:2015
PRO-TRP Proceso de Trayectoria de Profesores
PRO-DIE Proceso de Salud y Desarrollo Integral del Estudiante
Certificado en ISO:9001:2015
PRO-BEC Proceso de Becas, Apoyos y Estímulos para estudiantes de la Universidad de Guanajuato
Certificado en ISO:9001:2015
PRO-TPE Proceso de Trayectoria de los Programas Educativos
PRO-DEX Proceso de Extensión Cultural
Certificado en ISO:9001:2015
PRO-INP Proceso de Investigación y Posgrado
Certificado en ISO:9001:2015
PRO-IMO Proceso de Internacionalización y Movilidad
Certificado en ISO:9001:2015
PRO-BBA Proceso de Gestión de los Servicios Bibliográficos y Archivo
Certificado en ISO:9001:2015
PRO-LPS Proceso del Laboratorio de Propedéutica y Simulación
Certificado en ISO:9001:2015
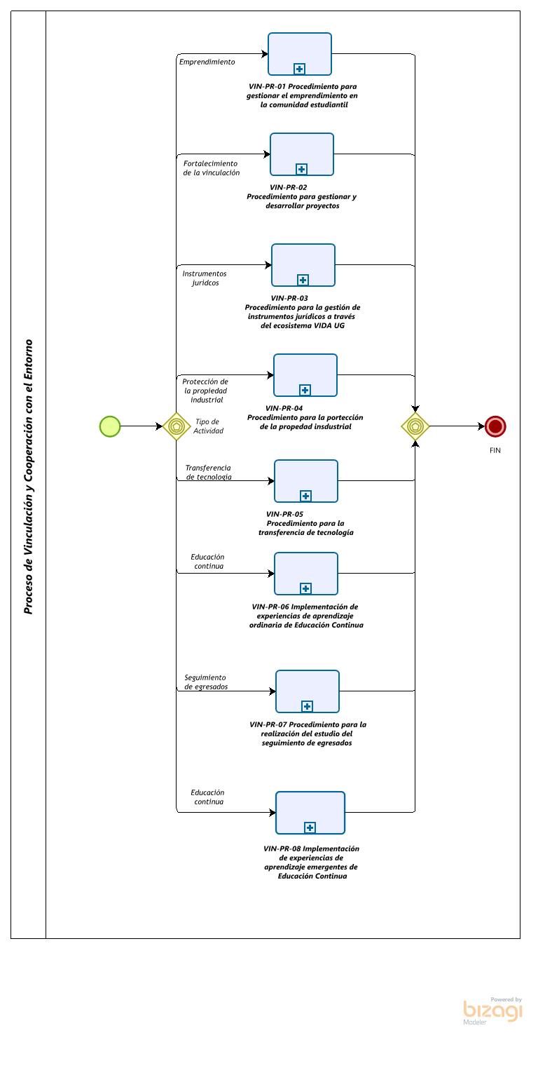
PRO-VIN Proceso de Vinculación, Innovación, Desarrollo y Aplicación del conocimiento
PRO-PIS Proceso de Programa de Inclusión Social
PRO-GOS Proceso de Gestión de Grupos Organizados